Все проекты English Написать директору Вебинары
Импортозамещение
Выбор региона
Ваш город:Лида

Ваш регион определился как:
Москва

или
Выбор региона
Выберите другой регион
Поиск

Автоматизация бизнес-процессов на базе BPM-системы БИТ.BPM

Время чтения: ~10 мин.

Актуальность проверена: 06 . 04 . 2026

Стабильное протекание бизнес-процессов крайне важно не только для роста и развития, но и для выживания компаний на рынках. Причем касается это предприятий любых отраслей.

Когда процессы описаны, формализованы и подкреплены понятными правилами, компании проще удерживать качество сервиса, масштабироваться и управлять рисками. Но одних регламентов уже недостаточно: без автоматизации сотрудники тратят много времени на ручной контроль и «пожарное» решение проблем.

Подход BPM (Business Process Management) и специализированные BPM-системы позволяют перевести бизнес-процессы в управляемый цифровой контур: видеть «узкие места», контролировать сроки, автоматически назначать задачи и фиксировать результат. В статье рассмотрим, что такое бизнес-процессы, какую роль играют регламенты и как модуль БИТ.BPM помогает автоматизировать процессы прямо в 1С.

Бизнес-процессы – что это?

Бизнес-процессы – поочередная цепочка действий, объединенных общей целью. Примером может быть трудоустройство сотрудников, работа с претензиями клиентов, заключение сделки, формирование заказов.

Любой бизнес-процесс начинается со спроса и завершается его удовлетворением или неудовлетворением. Процессно-ориентированные предприятия заинтересованы в устранении задержек и барьеров, возникающих при выполнении одной процедуры несколькими разными подразделениями.

Для повышения эффективности, бизнес-процессы могут быть разделены на отдельные процедуры и под-процессы, у которых будут собственные атрибуты, также нацеленные на решение задач главного процесса.

Крайне важно формировать цепочку так, чтобы образовывать ценность для потребителей и выключать лишние или просто необязательные активности. Правильно отлаженные бизнес-процессы значительно повышают рентабельность предприятия, увеличивают ценность для потребителя. Могут быть достигнуты разные цели. Например, снижена себестоимость производства продукции или оказания услуги.  

Если руководителю фирмы и персоналу каждый день приходится тратить время на решение текущих вопросов, то сил для успешной работы со стратегическими задачами у них может оставаться недостаточно. Именно поэтому наладка и автоматизация системы бизнес-процессов крайне важна для каждой организации.

Важный момент: пока конкуренция в сегменте предприятия недостаточная, платить за неэффективные процессы в конечном итоге приходится потребителю. Но когда конкуренция возрастает, затраты за малую эффективность бизнес-процессов ложатся уже на саму организацию.

Необходимость регламентов: первый шаг создания системы

Первое, что приходит на ум при предложении отладить цепочку бизнес-процессов – это разработка регламентов, по которым они в дальнейшем будут протекать. Крайне важно не только создать, но и впоследствии своевременно пересматривать эти регламенты. Без адаптации под новых кейсы, они могут утратить свою актуальность.

Регламент бизнес-процесса – своеобразный план, перечисляющий и описывающий этапы, которые должен пройти участник (несколько участников) для выполнения бизнес-процессов. Нередко в этом документе прописываются сроки выполнения этапов. Кроме того, в этом плане прописывается система взаимодействия сотрудников и различных подразделений одного предприятия в рамках определенного процесса.  

Практические результаты регламентации бизнес-процессов:

  • Снижение неоправданных закупок. Контролируемость и прозрачность закупок позволяет своевременно исполнять заявки и экономить оборотные средства, благодаря минимизации расходов на содержание складов, транспортных затрат;
  • Выявляются и устраняются основные средства, не нужные в дальнейшем и не участвующие в обороте;
  • Сокращается количество случаев простоев на производстве, ранее возникавших из-за деятельности служб обеспечения (ремонтная служба, подразделение энергетиков и т.д. работают эффективнее);
  • Появляется установленная и соответствующая законная нормативная база для финансового наказания и материального поощрения сотрудников;
  • Разрабатывает полноценный комплект документов, требующихся для управления компанией – внутренние положения, должностные инструкции и другие регламенты;
  • Благодаря тому, что процессы регламентированы и проистекают по четкой цепочке в соответствии с установленной базой знаний, новые работники быстрее обучаются и осознают свои трудовые задачи;
  • В регламентированных бизнес-процессах есть система для дальнейшего совершенствования процессов и план показателей для управления
  • Объемы ошибок, допускаемых при формировании первичной документации и платежных документов, заметно падают;
  • Персонал, понимающий, что процессы контролируются руководством, исполняет свою работу более качественно и ответственно;
  • Прописанные бизнес-процессы решают проблему дублирования функций сотрудниками и формализуют текущую модель бизнеса.

Но возникает новая сложность. Рано или поздно перед бизнесменом возникнет вопрос: «Как контролировать исполнение регламентов?». Ведь нередко они отслеживаются лишь при наступлении негативных событий. Предположим, когда заказчики или поставщики высказывают претензию. После продолжительного выяснения «кто прав, кто виноват», можно найти виновного и решить проблему.

Однако такой подход нельзя назвать целесообразным и эффективным. На практике многие компании продолжают действовать реактивно — реагируют уже на негативные события, а не управляют процессами проактивно. В итоге бизнес теряет репутацию, клиентов, партеров и, в конечном счёте, прибыль.

Работа с регламентами

Разработка регламентов всегда должна вестись на примере максимальных показателей. Для примера, если одному из специалистов удается достигать в разы лучших результатов, чем его коллегам, необходимо разобраться, как именно это у него получается, и, регламентировав знания, передать «секретный рецепт» остальным работникам.  

Требуемые результаты осуществленных бизнес-процессов должны быть прописаны так, чтобы их можно было привести в цифровой вид. Предположим, в течение месяца нужно заключить 50 соглашений или сделать 120 завершающихся покупкой или заказом услуг звонков.   

Вручную регламентировать бизнес-процессы достаточно сложно. В особенности, если речь идет о крупных компаниях с сотнями и тысячами работников, разветвленной сетью подразделений. Есть несколько систем программного обеспечения, позволяющих зафиксировать и визуализировать регламенты не только в бумажной форме. Рассмотрим наиболее актуальные варианты, позволяющие сыграть на опережение, сделать структуру планов-описаний наиболее логичной и интуитивно понятной.

BPM-системы

BPM (Business Process Management) — это подход к управлению компанией, при котором ключевое внимание уделяется бизнес-процессам: их описанию, исполнению, измерению и постоянному улучшению. BPM-системы — это программные решения, которые помогают реализовать этот подход на практике и превратить регламенты в работающий механизм.

С помощью BPM-системы можно сформировать структурированную цепочку задач с ответственными, сроками и условиями переходов. Если один из этапов задерживается или нарушается правило, система автоматически проинформирует нужных сотрудников и руководителей. В результате процессы становятся контролируемыми и прозрачными, появляются данные для анализа, а компания получает возможность действовать на опережение и не допускать неблагоприятных ситуаций.

Как выбрать BPM-систему для автоматизации бизнес-процессов

Прежде чем переходить к конкретным решениям, важно понять, по каким критериям оценивать BPM-системы. Это позволит избежать ошибок при внедрении и выбрать инструмент, который действительно поддержит стратегию компании.

  • Интеграция с существующими системами. BPM-решение должно безболезненно работать с вашей учетной системой, CRM, ERP и другими ключевыми ИТ-системами.
  • Гибкость настройки процессов. Возможность быстро изменять маршруты, роли и правила без длительной доработки критична в условиях меняющихся требований бизнеса.
  • Прозрачность и аналитика. В системе должны быть отчёты, дашборды и показатели, позволяющие оценивать эффективность процессов и выявлять «узкие места».
  • Удобство для пользователей. Интерфейс должен быть понятен линейным сотрудникам и руководителям, чтобы ими действительно пользовались, а не обходили стороной.
  • Поддержка и развитие. Важно наличие компетентной команды внедрения, обучения и сопровождения, а также дорожной карты развития решения.

Модуль БИТ.BPM как раз ориентирован на компании, которые уже используют 1С и хотят управлять процессами в единой среде.

БИТ.BPM

Разработчиком модуля БИТ.BPM, позволяющим раз и навсегда уйти от ручного управления, является компания «Первый Бит». Система направлена на то, чтобы быстро и эффективно автоматизировать бизнес-процессы, избавив сотрудников и руководителей предприятий от ежедневной «текучки».  

Основные достоинства:

  • BPM-система анализирует выполнение бизнес-процессов непосредственно в 1С. Управлять и анализировать их возможно из учетной системы 1С;
  • Программа отслеживает события учетной системы и уведомляет о них ответственное лицо. Для примера, при возникновении просроченной дебиторской задолженности, она направляет уведомление назначенному сотруднику (допустим, менеджеру, заключившему сделку, по которой образовалась задолженность);
  • Софт успешно функционирует в одном окне с 1С. Благодаря этому плюсу, дублирование информации, отнимающее ценное рабочее время и потенциально опасное из-за риска совершить ошибку при переносе данных, не нужно.

На практике модуль БИТ.BPM помогает не только фиксировать события в учетной системе, но и выстраивать сквозные бизнес-процессы «от события до результата» с понятными ролями и сроками.

Типичные задачи, которые компании решают с помощью БИТ.BPM:

  • стандартизация процессов продаж, закупок, сервиса и внутренних согласований;
  • прозрачный контроль сроков исполнения задач и договорных обязательств;
  • уменьшение зависимости бизнеса от «незаменимых» сотрудников благодаря формализации и автоматизации операций;
  • улучшение качества обслуживания клиентов за счёт предсказуемых и управляемых процессов;
  • сокращение числа ошибок в документах и операциях благодаря системе напоминаний и контролю на каждом шаге.

Программное решение БИТ.BPM учитывает события и запускает заданные действия в момент их наступления. Поэтому человеческий фактор полностью исключен. Автоматизация бизнес-процессов с модулем максимальная.

Обратите внимание: компания «Первый Бит» предлагает бесплатные консультации экспертов по любым вопросам автоматизации предприятий. Для получения ценной информации достаточно связаться со специалистами фирмы – онлайн или по телефону.

Необходимость автоматизации

Задуматься о внедрении модуля БИТ.BPM «жизненно» необходимо в том случае, если:

  • Вы хотите избавить себя и своих сотрудников от решения повседневных вопросов. Но при этом желаете, чтобы текущие задачи выполнялись быстро и эффективно, без риска ошибок;
  • Вы превратились из бизнесмена воспитателя или надзирателя для своего персонала, и вынуждены лично контролировать буквально каждую операцию и отвечать на одни и те же вопросы о бизнес-процессах;
  • На планерки у вас уходит больше времени, чем на непосредственную работу;
  • Вы понимаете, что сотрудники регулярно ошибаются, решая однотипные задачи, или даже откровенно саботируют работу, но контролировать это не можете;
  • Ваши указания не выполняются или выполняются, но не вовремя. И отыскать виновника нарушений невозможно.

Автоматизация бизнес-процессов позволяет увеличить эффективность работы компании на каждом этапе.

Примеры автоматизированных процессов

Мы рекомендуем обратить внимание на систему БИТ.BPM в том числе потому, что она позволяет комплексно автоматизировать широкий спектр бизнес-процессов. Ниже — несколько типичных примеров.

Работа с претензиями

Обработка жалоб клиентов, партнёров, поставщиков и других контрагентов занимает минимум времени. Каждое обращение фиксируется в системе, назначаются ответственные, устанавливаются сроки и этапы рассмотрения.

Быстрая обработка обращений повышает лояльность клиентов, а единая база знаний и типовые решения позволяют сократить количество повторяющихся претензий.

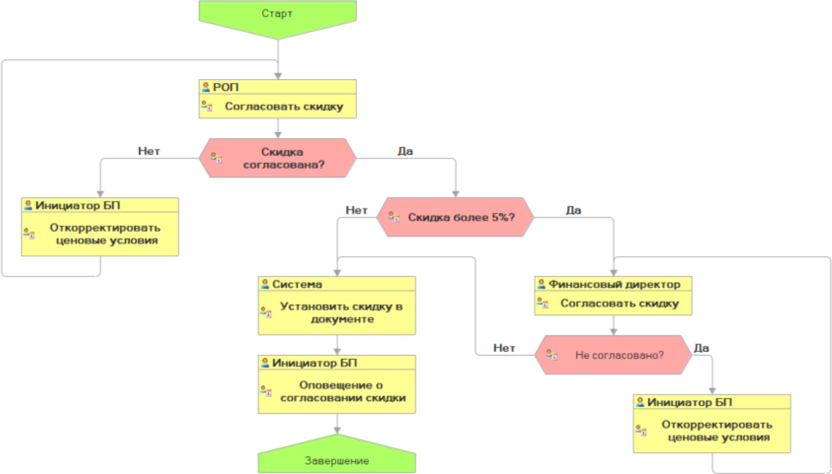
Автоматизация работы с претензиями в БИТ.BPM

Контроль дебиторской задолженности

«Вручную» отслеживать возникновение и состояние дебиторской задолженности больше не требуется. Программа помогает предупредить кассовые разрывы и увеличить возвратность долгов за счёт своевременных действий ответственных сотрудников.

Уведомленный о долге сотрудник может сразу приступить к необходимым действиям. Кроме того, система может выполнить часть действий автоматически, например отправить должнику сообщение с напоминанием о задолженности.

Контроль дебиторской задолженности в БИТ.BPM

Наладка взаимодействия между подразделениями

С помощью модуля можно чётко разделить зоны ответственности подразделений и сократить сроки согласований. Заявки и документы проходят по заданному маршруту, а на каждом шаге видно, кто и что должен сделать.

За счёт этого удаётся уйти от бумажного документооборота, снизить число потерянных документов и модернизировать процессы управления предприятием.

Взаимодействие подразделений в БИТ.BPM

Исполнение заказов

Управлять жизненным циклом заказа — от проявления интереса до отгрузки продукта — больше не нужно вручную. Система оповещает об изменении статуса сделки, контролирует ключевые этапы и фиксирует ответственных.

Сокращаются сроки исполнения заказов, появляется возможность масштабировать бизнес, а рабочие процессы становятся прозрачными и понятными для сотрудников. В конечном итоге растёт лояльность клиентов и увеличивается доход. Модуль позволяет владельцу бизнеса постепенно выходить из операционного управления.

Автоматизация исполнения заказов в БИТ.BPM

Трудоустройство и адаптация персонала

Автоматизация процессов подбора, найма и адаптации сотрудников помогает быстрее вводить новых людей в должность, снижать текучесть и формировать кадровый резерв. Для каждого этапа можно задать ответственных, сроки и контрольные точки.

В результате усиливается HR-бренд организации, растёт лояльность персонала и партнёров, а руководители получают прозрачную картину по статусу кандидатов и новых сотрудников.

Автоматизация трудоустройства и адаптации в БИТ.BPM

Важно: софт БИТ.BPM имеет открытый исходный код и позволяет осуществлять гибкую настройку программы в соответствии с требованиями заказчика и спецификой его предприятия..

Заказать демонстрацию решения с экспертами в области автоматизации бизнес-процессов можно прямо сейчас, заполнив форму ниже.

Частые вопросы и ответы

Что такое BPM-система и зачем она нужна бизнесу?

BPM-система — это программный инструмент, который помогает описывать, исполнять и контролировать бизнес-процессы. Она переводит регламенты в конкретные задачи с ответственными и сроками, фиксирует события и результаты. Благодаря этому компания снижает количество ошибок, ускоряет работу и получает данные для улучшения процессов.

Чем BPM-система отличается от обычной автоматизации в 1С?

Стандартная автоматизация в 1С закрывает учёт и отдельные операции, но не всегда позволяет управлять сквозным процессом «от события до результата». BPM-система, такая как модуль БИТ.BPM, дополняет 1С: помогает выстраивать маршрут процесса, управлять задачами между подразделениями, отслеживать сроки и контролировать соблюдение регламентов.

С чего начать внедрение БИТ.BPM в компании?

Практично начать с 1–2 ключевых процессов: например, работы с дебиторской задолженностью или обработки заявок клиентов. Сначала процесс описывается и согласуется с бизнесом, затем настраивается в модуле БИТ.BPM, после чего проводится пилотное внедрение и обучение сотрудников. По результатам пилота процесс дорабатывается, и только потом масштабируется на другие подразделения и сценарии.

Хотите получать подобные статьи по четвергам?
Быть в курсе изменений в законодательстве?
Подпишитесь на рассылку

Нет времени читать? Пришлем вам на почту!

Я даю Согласие на обработку персональных данных в соответствии с Политикой Конфиденциальности

Статьи на тему BPM

Подскажем решение для вашей задачи

Заказать помощь ИТ-специалиста